适用于工业组态软件的定制开发,可接入网络通信、数据库存储、多文档序列化加密存储等。可用在生产流程可视化,方便管控和自定义相关工作流程。
点击空白处退出提示
适用于工业组态软件的定制开发,可接入网络通信、数据库存储、多文档序列化加密存储等。可用在生产流程可视化,方便管控和自定义相关工作流程。
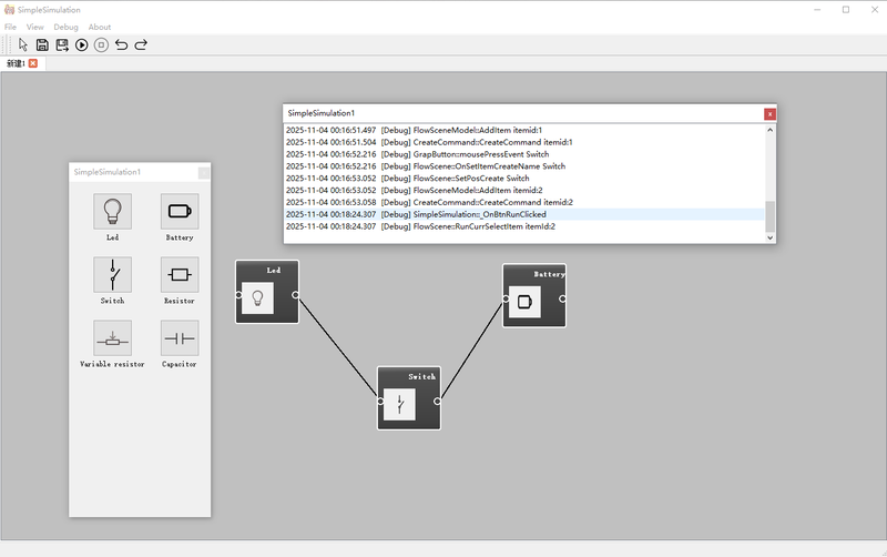
主体功能:可实现运行模式和编辑模式,使运行可以链式执行相关内容,得到想要的相应输出结果。
扩展功能:可以根据产品特性定制算子和策略,以及相关交互属性。
存储功能:支持多文档同时编辑,支持打开加载历史文档。
项目框架以主流的MVC框架搭建,数据和ui分离,多类型的日志输出,可维护性高,维护简单,可根据具体产品需求扩展相应的算子。




评论