本项目旨在解决中小企业在日常运营中对员工信息管理的需求,提供一个轻量级、可本地部署的用户管理系统,支持数据增删改查操作,适用于内部人事管理、权限控制等业务场景。
点击空白处退出提示
本项目旨在解决中小企业在日常运营中对员工信息管理的需求,提供一个轻量级、可本地部署的用户管理系统,支持数据增删改查操作,适用于内部人事管理、权限控制等业务场景。
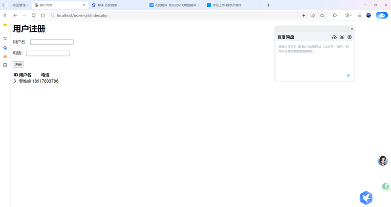
系统支持用户信息的新增、编辑、删除和列表展示功能,采用PHP+MySQL架构实现数据持久化存储。前端使用Bootstrap美化界面,支持表单验证与错误提示。所有操作均通过数据库交互完成,确保数据安全与一致性。该系统可作为企业内部管理系统的基础模板进行扩展。
为展示 PHP 后端开发能力,独立完成一个本地部署的用户信息管理系统。项目采用 B/S 架构,前端使用 Bootstrap 实现响应式界面,后端基于 PHP + MySQL 实现数据持久化存储。系统完整实现了用户数据的增删改查功能,所有操作均通过数据库交互完成,具备良好的扩展性与可维护性。该项目可作为企业内部管理系统的基础模板进行二次开发。





评论