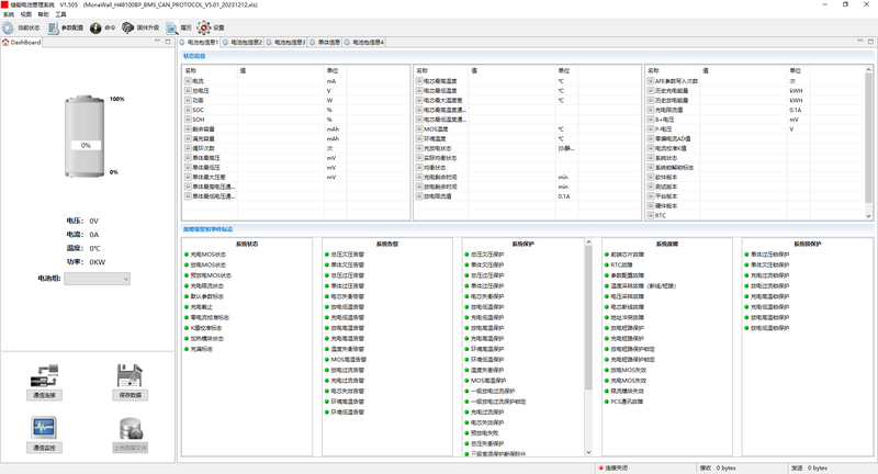
是关于储能电池出厂检测的工装出厂上位机,通讯方式为can,485,以太网三种通讯方式
点击空白处退出提示
是关于储能电池出厂检测的工装出厂上位机,通讯方式为can,485,以太网三种通讯方式
主要功能包括
1.底层驱动适配,协议制定,封装协议层代码
2.中间业务层框架编写,做到了高扩展
3.桌面页面开发,检测进度显示,检测项通过情况,原因展示,
实现了一键扫码自动检测
项目是直接从0到1开始搭建,借鉴了标准can 458的协议规范,从底层通讯开始 驱动文件二次开发,到页面展示均进行开发,开发后的软件也一直根据需求的变更一直迭代,到2023年底趋于稳定,基本可能涉及到的生产需求都包含在内,并一直使用至今









评论